KlvLib  1.58
Sequence diagrams

Encoding sequence diagram

EncodingSeq.PNG



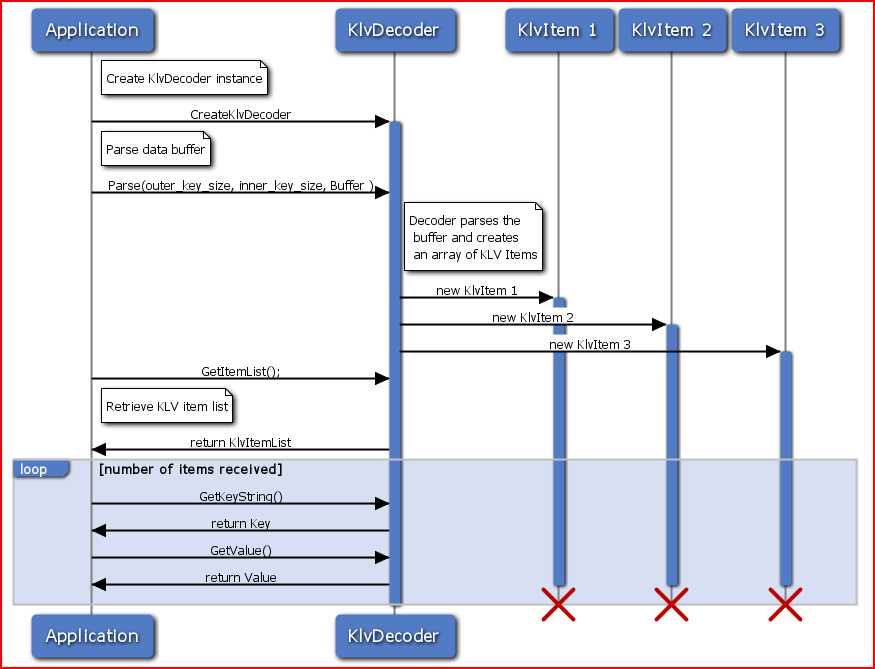
Decoding sequence diagram

DecodingSeq.PNG
Untitled 1




 Copyright 2010,    IMPLEOTV SYSTEMS LTD